通过提高工作效率和性能来改进SQL Server数据库操作。
利用Toad® for SQL Server,您可以获得广泛的自动化、直观的工作流和内置的专业知识,从而大大提高工作效率并降低风险。此外,这款全面的工具集通过解决重要的SQL Server难题对Microsoft工具加以补充,便于您前瞻性地管理大量数据库。利用Toad® for SQL Server,您可以轻松解决问题、管理变更并促进实现更高级别的代码质量、性能和可维护性。
功能
比较和同步
通过比较和同步服务器、模式以及数据,轻松识别差异。
分组执行
支持同时针对不同的服务器执行多个脚本。
日志读取器
回滚事务日志中的事务,而无需从备份中还原。
任务管理器
帮助您管理数据库负载,从而提高效率。
SQL Optimizer
通过自动化查询重写和优化,调整应用程序性能。
性能测试
执行行业标准的基准测试或数据库工作负载捕获与回放,以确保关键数据库的未来可扩展性。
数据建模
提供物理和逻辑数据建模功能,并且支持从其他数据源进行逆向工程。
自动化
自动执行重复性任务,包括数据和模式比较。
教程
编辑器

Toad是一款功能强大的工具集,可用于创建和调试T-SQL。
模式比较

借助模式比较功能,可以比较和同步一对多模式,从而让您更加灵活地比较模式
数据比较

借助Toad的数据比较工具来比较和同步数据,这个过程既简单明了,又轻松便捷。
作业管理器

作业管理器以日历视图的形式,简单直观地显示多个SQL Server实例上的作业
性能监控

性能监控视图可提供在SQL Server实例上运行的进程相关信息。
索引碎片

索引碎片可快速检测需要进行碎片整理的索引,并重新整理构建这些索引
数据差异查看器

数据差异查看器使用数据比较最佳做法,包括“每列一个列”映射及查看源内容的能力。
自动化

借助自动化可轻松管理项目
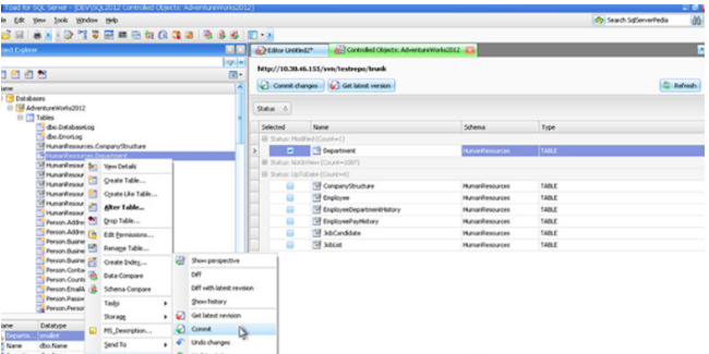
版本控制

Toad具备的易于使用的版本控制功能,可确保在整个团队共享数据库项目时,面向对象进行版本控制。
日志读取器

日志读取器可重新构建事务日志,检查已针对指定的数据库所执行的确切SQL脚本。
对象资源管理器

使用对象资源管理器浏览对象非常方便,而且具有高度可定制性;您可以创建自定义筛选器,还可以设置选项卡视图,下拉列表图或树形列表视图。
上一条:Quest:Toad for Oracle功能
下一条:Origin还能这样用